鸿蒙系统怎么换回安卓系统 鸿蒙系统换回安卓系统操作步骤
- 编辑:飞飞系统
- 时间:2024-01-26
鸿蒙系统是华为研发的操作系统。与Android系统相比,其最大的优势就是兼容性,因此自发布以来就吸引了众多用户尝试。不过,有些用户习惯使用安卓,不习惯鸿蒙。尝试过后,他们想切换回Android系统。他们应该做什么?您需要使用华为手机助手来实现此目的。将手机连接电脑后,打开此软件,然后选择切换到其他版本。
鸿蒙系统怎么换回安卓系统:
您可以使用华为手机助手切换回Android系统。方法如下:
工具/材料:台式电脑、华为P30、鸿蒙2.0系统、华为助手。
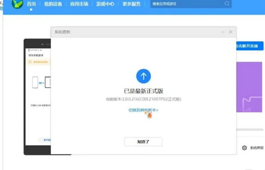
1.手机连接电脑后,打开华为手机助手,选择系统更新。
2. 点击,选择切换到其他版本。
3.点击切换其他版本后,可以看到Android版本。点击恢复,稍等片刻即可切换回Android系统。
以上是鸿蒙系统怎么换回安卓系统鸿蒙系统换回安卓系统操作步骤分享的内容。




